返回片段
发布于 2025 年 4 月 17 日,星期四
使用Nodemailer发送邮件Gmail配置
AI 生成的摘要
此内容由 AI 生成
Nodemailer在Node.js环境中通过Gmail发送邮件的具体配置步骤,包括如何设置SMTP服务器、生成应用专用密码或启用OAuth2认证。涉及Gmail安全设置调整,如允许低安全性应用访问或开启两步验证。需配置Nodemailer的传输对象,包含服务类型、主机地址、端口号、安全协议及用户凭证等参数。常见问题解决方案如处理认证错误、端口被屏蔽或发送限制。代码示例展示基础邮件发送实现,附件添加及HTML内容支持。注意事项强调避免将敏感信息硬编码,推荐使用环境变量存储凭证。性能优化建议涉及连接池管理和错误重试机制。
第一步安装 nodemailer
npm install nodemailer
第二步 创建Google 项目
2.1打开下面地址
2.2创建新项目

2.3输入项目信息

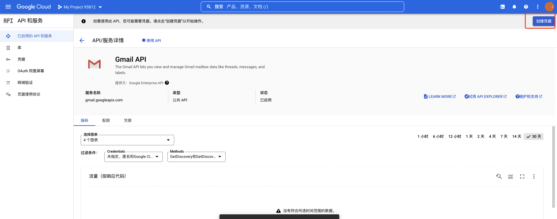
2.4创建完成后启用API

2.5输入 gmail 搜索并选择 Gmail API

2.6点击启用API

2.7点击创建凭据

2.8创建Oauth凭据
重定向URL 中输入 https://developers.google.com/oauthplayground

2.9创建完成

2.10然后点击凭据Tab,并编辑刚创建的凭据

2.11复制客户端ID与客户端密钥供后续使用

2.12点击 OAuth 同意屏幕添加测试用户

2.13将当前用户加入

2.14创建完成后用户列表中将会看到

2.15打开地址 https://developers.google.com/oauthplayground
配置前面复制的客户端ID与客户端密钥,然后选择gmail Api 并点击Authorize APIs 按钮

2.16然后选择当前登陆的账号 以获取授权

账号授权时如果出现 这种提示 则是因为 创建的应用未设置测试用户,将当前用户加入测试用户列表中即可(步骤:2.13,2.14,2.15)

2.17获取Token

因为这只是测试 App 所以会有提示,点击继续即可

2.18同意授权

2.19同意授权后会重新回到页面 https://developers.google.com/oauthplayground 点击按钮获取Token

2.20判断右侧出现 HTTP/1.1 200 OK 且 相关信息都已显示,复制左侧 RefreshToken 与 Access token

到了这一步我们就创建完成 所需要的信息 下一步就进行代码编写
第三步 编写邮件代码
const express = require('express');
const nodemailer = require('nodemailer');
const app = express();
const port = 3333;
app.get('/', (req, res) => {
const transporter = nodemailer.createTransport({
host: 'smtp.gmail.com',
port: 465,
secure: true,
auth: {
type: 'OAuth2',
user: 'test@gmail.com',
clientId: '344551453406-rqk1a539bljgc9ldt9gv2kfbv3ud7l9u.apps.googleusercontent.com',
clientSecret: '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',
refreshToken:
'1//0412Uzn4225S4CgYIARAAGAQSNwF-L9IrZNMaQswZxgQ_fvrrS70UAH9_e03DP7_c7MJCenpjY4WZPYagEP31LQ-SRUKuhe86zq8',
accessToken:
'ya29.A0AVA9y1sQzoQjsd1wjcHGa5RYik1Bm1yXMWdMx3_Ddwyxwn6sA96sioaCSOVo4UaztU2tTNP4M36okz4JzTyQpR7hz3rpmt3jEGGO_hIwto52m8qn2_sPfXVIVW0ur1otQnMpToD5_T_fkiDGhPdG_OIGNhOyYUNnWUtBVEFTQVRBU0ZRRTY1ZHI4VkpkVlBFZEdBQnpoeVVkbzQta2FJQQ0163',
},
});
transporter.sendMail({
from: 'test@gmail.com',
to: 'test@qq.com',
subject: 'Gmail 测试邮件',
html: 'Gmail 测试邮件 内容',
});
res.send('Hello World!');
});
app.listen(port, () => {
console.log(`Example app listening on port ${port}`);
});
运行 文件 node app.js 并访问 localhost:3333 过一会我们就能收到 Gmail 发送的邮件了 
第四步 定时刷新Token
async function refreshToken() {
const res = await ctx.curl('https://accounts.google.com/o/oauth2/token', {
method: 'POST',
contentType: 'json',
dataType: 'json',
data: {
client_id: clientId,
client_secret: clientSecret,
refresh_token: refreshToken,
grant_type: 'refresh_token',
},
});
const { access_token } = res.data || {};
return access_token;
}
// Example usage:
// refreshToken().then(token => console.log(token));
# Node.js# JavaScript